Allegro创建电阻&电容的PCB封装
打开PCB_editor后点击 setup—user preference后出现一下界面进行路径设置点击Layout----pins后在以下界面中进行选取焊盘并设置间距,放置焊盘的坐标时注意要使用英文小写字母。接着绘制丝印层和装配层。丝印层在Option中选择放置Package Geometry------silkscreen_Top;装配层放置Assembly_Top。最后添加元件标识符号REF
·
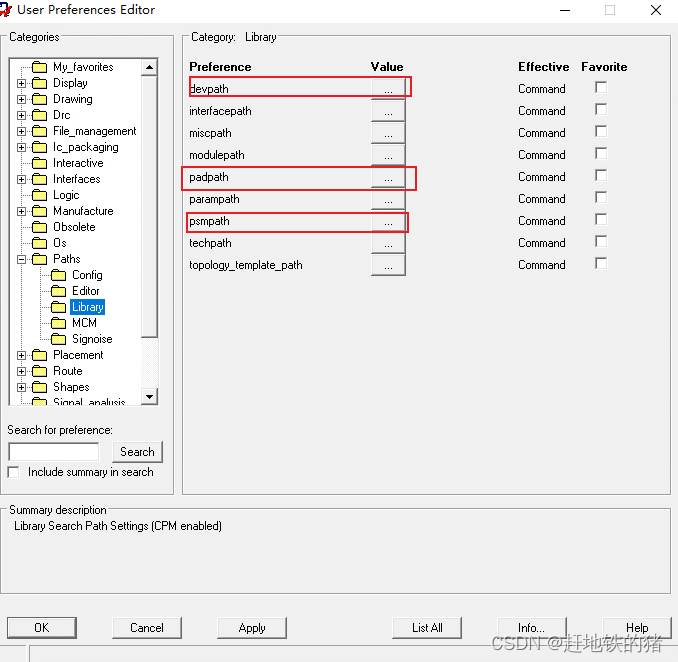
首先设置焊盘的保存路径
打开PCB_editor后点击 setup—user preference后出现一下界面进行路径设置
使用 Pad_designer创建焊盘,注意保存时需要先check 2次

焊盘创建完成后进行元器件绘制
点击Layout----pins后在以下界面中进行选取焊盘并设置间距,放置焊盘的坐标时注意要使用英文小写字母。
接着绘制丝印层和装配层。丝印层在Option中选择放置Package Geometry------silkscreen_Top;装配层放置Assembly_Top。最后添加元件标识符号REF。
创建完成后特别需要进行File------create device,做了一步才可以方便以后的Layout调用元器件封装。
调用元器件封装(如果器件不显示,就代表路径设置有问题,一定要设置到最底层的文件夹中)

最后按照以下步骤应用到Layout中

更多推荐


所有评论(0)