Linux 虚拟文件系统(VFS)介绍
版权声明:本文为博主原创文章,转载请附上原博链接。 https://blog.csdn.net/jasonchen_gbd/article/details/515112611. 通用文件模型Linux内核支持装载不同的文件系统类型,不同的文件系统有各自管理文件的方式。Linux中标准的文件系统为Ext文件系统族,当然,开发者不能为他们使用的每种文件系统采用不同的文件存取方式,这与操作系统作为一..
版权声明:本文为博主原创文章,转载请附上原博链接。 https://blog.csdn.net/jasonchen_gbd/article/details/51511261
1. 通用文件模型
Linux内核支持装载不同的文件系统类型,不同的文件系统有各自管理文件的方式。Linux中标准的文件系统为Ext文件系统族,当然,开发者不能为他们使用的每种文件系统采用不同的文件存取方式,这与操作系统作为一种抽象机制背道而驰。
为支持各种文件系统,Linux内核在用户进程(或C标准库)和具体的文件系统之间引入了一个抽象层,该抽象层称之为“虚拟文件系统(VFS)”。
VFS一方面提供一种操作文件、目录及其他对象的统一方法,使用户进程不必知道文件系统的细节。另一方面,VFS提供的各种方法必须和具体文件系统的实现达成一种妥协,毕竟对几十种文件系统类型进行统一管理并不是件容易的事。
为此,VFS中定义了一个通用文件模型,以支持文件系统中对象(或文件)的统一视图。
Linux对Ext文件系统族的支持是最好的,因为VFS抽象层的组织与Ext文件系统类似,这样在处理Ext文件系统时可以提高性能,因为在Ext和VFS之间转换几乎不会损失时间。
内核处理文件的关键是inode,每个文件(和目录)都有且只有一个对应的inode(struct inode实例),其中包含元数据和指向文件数据的指针,但inode并不包含文件名。系统中所有的inode都有一个特定的编号,用于唯一的标识各个inode。文件名可以随时更改,但是索引节点对文件是唯一的,并且随文件的存在而存在。
对于每个已经挂载的文件系统,VFS在内核中都生成一个超级块结构(struct super_block实例),超级块代表一个已经安装的文件系统,用于存储文件系统的控制信息,例如文件系统类型、大小、所有inode对象、脏的inode链表等。
**inode和super block在存储介质中都是有实际映射的,即存储介质中也存在超级块和inode。**但是由于不同类型的文件系统差异,超级块和inode的结构不尽相同。而VFS的作用就是通过具体的设备驱动获得某个文件系统中的超级块和inode节点,然后将其中的信息填充到内核中的struct super_block和struct inode中,以此来试图对不同文件系统进行统一管理。
由于块设备速度较慢(于内存而言),可能需要很长时间才能找到与一个文件名关联的inode。Linux使用目录项(dentry)缓存来快速访问此前的查找操作结果。在VFS读取了一个目录或文件的数据之后,则创建一个dentry实例(struct dentry),以缓存找到的数据。
dentry结构的主要用途就是建立文件名和相关的inode之间的联系。一个文件系统中的dentry对象都被放在一个散列表中,同时不再使用的dentry对象被放到超级块指向的一个LRU链表中,在某个时间点会删除比较老的对象以释放内存。
另外简单提一下两个数据结构:
每种注册到内核的文件系统类型以struct file_system_type结构表示,每种文件系统类型中都有一个链表,指向所有属于该类型的文件系统的超级块。
当一个文件系统挂载到内核文件系统的目录树上,会生成一个挂载点,用来管理所挂载的文件系统的信息。该挂载点用一个struct vfsmount结构表示,这个结构后面会提到。
上面的这些结构的关系大致如下:
其中红色字体的链表为内核中的全局链表。
2. 挂载文件系统
在用户程序中,使用mount系统调用来挂载文件系统,相应的使用umount卸载文件系统。当然,内核必须支持将要挂载的文件系统类型,在内核启动时或者在安装内核模块时,可以注册特定的文件系统类型到内核,注册的函数为register_filesystem()。
mount命令最常用的方式是mount [-t fstype] something somewhere
其中something是将要被挂载的设备或目录,somewhere指明要挂载到何处。-t选项指明挂载的文件系统类型。由于something指向的设备是一个已知设备,即其上的文件系统类型是确定的,所以-t选项必须设置正确才能挂载成功。
每个装载的文件系统都对应一个vfsmount结构的实例。
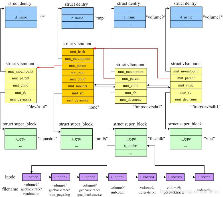
由于装载过程是向内核文件系统目录树中添加装载点,这些装载点就存在一种父子关系,这和父目录与子目录的关系类似。例如,我的根文件系统类型是squashfs,装载到根目录“/”,生成一个挂载点,之后我又在/tmp目录挂载了ramfs文件系统,在根文件系统中的tmp目录生成了一个挂载点,这两个挂载点就是父子关系。这种关系存储在struct vfsmount结构中。
在下图中,根文件系统为squashfs,根目录为“/”,然后创建/tmp目录,并挂载为ramfs,之后又创建了/tmp/usbdisk/volume9和/tmp/usbdisk/volume1两个目录,并将/tmp/dev/sda1和/tmp/dev/sdb1两个分区挂载到这两个目录上。其中/tmp/dev/sda1设备上有如下文件:
gccbacktrace/
----> gcc_backtrace.c
---->man_page.log
---->readme.txt
notes-fs.txt
smb.conf
挂载完成后,VFS中相关的数据结构的关系如图所示。

mount系统调用在内核中的入口点是sys_mount函数,该函数将装载的选项从用户态复制一份,然后调用do_mount()函数进行挂载,这个函数做的事情就是通过特定文件系统读取超级块和inode信息,然后建立VFS的数据结构并建立上图中的关系。
在父文件系统中的某个目录上挂载另一个文件系统后,该目录原来的内容就被隐藏了。例如,/tmp/samba/是非空的,然后,我将/tmp/dev/sda1挂载到/tmp/samba上,那这时/tmp/samba/目录下就只能看到/tmp/dev/sda1设备上的文件,直到将该设备卸载,原来目录中的文件才会显示出来。这是通过struct vfsmount中的mnt_mountpoint和mnt_root两个成员来实现的,这两个成员分别保存了在父文件系统中挂载点的dentry和在当前文件系统中挂载点的dentry,在卸载当前挂载点之后,可以找回挂载目录在父文件系统中的dentry对象。
3. 一个进程中与文件系统相关的信息
struct task_struct {
……
/* filesystem information */
struct fs_struct *fs;
/* open file information */
struct files_struct *files;
/* namespaces */
struct nsproxy *nsproxy;
……
}
其中fs成员指向进程当前工作目录的文件系统信息。files成员指向了进程打开的文件的信息。nsproxy指向了进程所在的命名空间,其中包含了虚拟文件系统命名空间。
从上图可以看到,**fs中包含了文件系统的挂载点和挂载点的dentry信息。**而files指向了一系列的struct file结构,**其中struct path结构用于将struct file和vfsmount以及dentry联系起来。**struct file保存了内核所看到的文件的特征信息,进程打开的文件列表就存放在task_struct->files->fd_array[]数组以及fdtable中。
task_struct结构还存放了其打开文件的文件描述符fd的信息,这是用户进程需要用到的,用户进程在通过文件名打开一个文件后,文件名就没有用处了,之后的操作都是对文件描述符fd的,在内核中,fget_light()函数用于通过整数fd来查找对应的struct file对象。由于每个进程都维护了自己的fd列表,所以不同进程维护的fd的值可以重复,例如标准输入、标准输出和标准错误对应的fd分别为0、1、2。
struct file的mapping成员指向属于文件相关的inode实例的地址空间映射,通常它设置为inode->i_mapping。在读写一个文件时,每次都从物理设备上获取文件的话,速度会很慢,在内核中对每个文件分配一个地址空间,实际上是这个文件的数据缓存区域,在读写文件时只是操作这块缓存,通过内核有相应的同步机制将脏的页写回物理设备。super_block中维护了一个脏的inode的链表。
struct file的f_op成员指向一个struct file_operations实例(图中画错了,不是f_pos),该结构保存了指向所有可能文件操作的指针,如read/write/open等。
struct file_operations {
struct module *owner;
loff_t (*llseek) (struct file *, loff_t, int);
ssize_t (*read) (struct file *, char __user *, size_t, loff_t *);
ssize_t (*write) (struct file *, const char __user *, size_t, loff_t *);
ssize_t (*aio_read) (struct kiocb *, const struct iovec *, unsigned long, loff_t);
ssize_t (*aio_write) (struct kiocb *, const struct iovec *, unsigned long, loff_t);
int (*readdir) (struct file *, void *, filldir_t);
unsigned int (*poll) (struct file *, struct poll_table_struct *);
int (*ioctl) (struct inode *, struct file *, unsigned int, unsigned long);
long (*unlocked_ioctl) (struct file *, unsigned int, unsigned long);
long (*compat_ioctl) (struct file *, unsigned int, unsigned long);
int (*mmap) (struct file *, struct vm_area_struct *);
int (*open) (struct inode *, struct file *);
int (*flush) (struct file *, fl_owner_t id);
int (*release) (struct inode *, struct file *);
int (*fsync) (struct file *, struct dentry *, int datasync);
……
};
4. 打包文件系统
在制作好了文件系统的目录之后,可通过特定于文件系统类型的工具对目录进行打包,即制作文件系统。例如squashfs文件系统的打包工具为mksquashfs。除了打包之外,打包工具还针对特定文件系统生成超级块和inode节点信息,最终生成的文件系统镜像可以被内核解释并挂载。
附录 VFS相关数据结构
inode:
struct inode {
/* 全局的散列表 */
struct hlist_node i_hash;
/* 根据inode的状态可能处理不同的链表中(inode_unused/inode_in_use/super_block->dirty) */
struct list_head i_list;
/* super_block->s_inodes链表的节点 */
struct list_head i_sb_list;
/* inode对应的dentry链表,可能多个dentry指向同一个文件 */
struct list_head i_dentry;
/* inode编号 */
unsigned long i_ino;
/* 访问该inode的进程数目 */
atomic_t i_count;
/* inode的硬链接数 */
unsigned int i_nlink;
uid_t i_uid;
gid_t i_gid;
/* inode表示设备文件时的设备号 */
dev_t i_rdev;
u64 i_version;
/* 文件的大小,以字节为单位 */
loff_t i_size;
#ifdef __NEED_I_SIZE_ORDERED
seqcount_t i_size_seqcount;
#endif
/* 最后访问时间 */
struct timespec i_atime;
/* 最后修改inode数据的时间 */
struct timespec i_mtime;
/* 最后修改inode自身的时间 */
struct timespec i_ctime;
/* 以block为单位的inode的大小 */
blkcnt_t i_blocks;
unsigned int i_blkbits;
unsigned short i_bytes;
/* 文件属性,低12位为文件访问权限,同chmod参数含义,其余位为文件类型,如普通文件、目录、socket、设备文件等 */
umode_t i_mode;
spinlock_t i_lock; /* i_blocks, i_bytes, maybe i_size */
struct mutex i_mutex;
struct rw_semaphore i_alloc_sem;
/* inode操作 */
const struct inode_operations *i_op;
/* file操作 */
const struct file_operations *i_fop;
/* inode所属的super_block */
struct super_block *i_sb;
struct file_lock *i_flock;
/* inode的地址空间映射 */
struct address_space *i_mapping;
struct address_space i_data;
#ifdef CONFIG_QUOTA
struct dquot *i_dquot[MAXQUOTAS];
#endif
struct list_head i_devices; /* 若为设备文件的inode,则为设备的打开文件列表节点 */
union {
struct pipe_inode_info *i_pipe;
struct block_device *i_bdev; /* 若为块设备的inode,则指向该设备实例 */
struct cdev *i_cdev; /* 若为字符设备的inode,则指向该设备实例 */
};
__u32 i_generation;
#ifdef CONFIG_FSNOTIFY
__u32 i_fsnotify_mask; /* all events this inode cares about */
struct hlist_head i_fsnotify_mark_entries; /* fsnotify mark entries */
#endif
#ifdef CONFIG_INOTIFY
struct list_head inotify_watches; /* watches on this inode */
struct mutex inotify_mutex; /* protects the watches list */
#endif
unsigned long i_state;
unsigned long dirtied_when; /* jiffies of first dirtying */
unsigned int i_flags; /* 文件打开标记,如noatime */
atomic_t i_writecount;
#ifdef CONFIG_SECURITY
void *i_security;
#endif
#ifdef CONFIG_FS_POSIX_ACL
struct posix_acl *i_acl;
struct posix_acl *i_default_acl;
#endif
void *i_private; /* fs or device private pointer */
};
super_block:
struct super_block {
/* 全局链表元素 */
struct list_head s_list;
/* 底层文件系统所在的设备 */
dev_t s_dev;
/* 文件系统中每一块的长度 */
unsigned long s_blocksize;
/* 文件系统中每一块的长度(以2为底的对数) */
unsigned char s_blocksize_bits;
/* 是否需要向磁盘回写 */
unsigned char s_dirt;
unsigned long long s_maxbytes; /* Max file size */
/* 文件系统类型 */
struct file_system_type *s_type;
/* 超级块操作方法 */
const struct super_operations *s_op;
struct dquot_operations *dq_op;
struct quotactl_ops *s_qcop;
const struct export_operations *s_export_op;
unsigned long s_flags;
unsigned long s_magic;
/* 全局根目录的dentry */
struct dentry *s_root;
struct rw_semaphore s_umount;
struct mutex s_lock;
int s_count;
int s_need_sync;
atomic_t s_active;
#ifdef CONFIG_SECURITY
void *s_security;
#endif
struct xattr_handler **s_xattr;
/* 超级块管理的所有inode的链表 */
struct list_head s_inodes; /* all inodes */
/* 脏的inode的链表 */
struct list_head s_dirty; /* dirty inodes */
struct list_head s_io; /* parked for writeback */
struct list_head s_more_io; /* parked for more writeback */
struct hlist_head s_anon; /* anonymous dentries for (nfs) exporting */
/* file结构的链表,该超级块上所有打开的文件 */
struct list_head s_files;
/* s_dentry_lru and s_nr_dentry_unused are protected by dcache_lock */
/* 不再使用的dentry的LRU链表 */
struct list_head s_dentry_lru; /* unused dentry lru */
int s_nr_dentry_unused; /* # of dentry on lru */
struct block_device *s_bdev;
struct mtd_info *s_mtd;
/* 相同文件系统类型的超级块链表的节点 */
struct list_head s_instances;
struct quota_info s_dquot; /* Diskquota specific options */
int s_frozen;
wait_queue_head_t s_wait_unfrozen;
char s_id[32]; /* Informational name */
void *s_fs_info; /* Filesystem private info */
fmode_t s_mode;
/*
* The next field is for VFS *only*. No filesystems have any business
* even looking at it. You had been warned.
*/
struct mutex s_vfs_rename_mutex; /* Kludge */
/* Granularity of c/m/atime in ns.
Cannot be worse than a second */
u32 s_time_gran;
/*
* Filesystem subtype. If non-empty the filesystem type field
* in /proc/mounts will be "type.subtype"
*/
char *s_subtype;
/*
* Saved mount options for lazy filesystems using
* generic_show_options()
*/
char *s_options;
};
dentry:
struct dentry {
atomic_t d_count;
unsigned int d_flags; /* protected by d_lock */
spinlock_t d_lock; /* per dentry lock */
/* 该dentry是否是一个装载点 */
int d_mounted;
/* 文件所属的inode */
struct inode *d_inode;
/*
* The next three fields are touched by __d_lookup. Place them here so they all fit in a cache line.
*/
/* 全局的dentry散列表 */
struct hlist_node d_hash; /* lookup hash list */
/* 父目录的dentry */
struct dentry *d_parent; /* parent directory */
/* 文件的名称,例如对/tmp/a.sh,文件名即为a.sh */
struct qstr d_name;
/* 脏的dentry链表的节点 */
struct list_head d_lru; /* LRU list */
/*
* d_child and d_rcu can share memory
*/
union {
struct list_head d_child; /* child of parent list */
struct rcu_head d_rcu;
} d_u;
/* 该dentry子目录中的dentry的节点链表 */
struct list_head d_subdirs; /* our children */
/* 硬链接使用几个不同名称表示同一个文件时,用于连接各个dentry */
struct list_head d_alias; /* inode alias list */
unsigned long d_time; /* used by d_revalidate */
const struct dentry_operations *d_op;
/* 所属的super_block */
struct super_block *d_sb; /* The root of the dentry tree */
void *d_fsdata; /* fs-specific data */
/* 如果文件名由少量字符组成,在保存在这里,加速访问 */
unsigned char d_iname[DNAME_INLINE_LEN_MIN]; /* small names */
};
vfsmount:
struct vfsmount {
/* 全局散列表 */
struct list_head mnt_hash;
/* 父文件系统的挂载点 */
struct vfsmount *mnt_parent; /* fs we are mounted on */
/* 父文件系统中该挂载点的dentry */
struct dentry *mnt_mountpoint; /* dentry of mountpoint */
/* 当前文件系统中该挂载点的dentry */
struct dentry *mnt_root; /* root of the mounted tree */
/* 指向super_block */
struct super_block *mnt_sb; /* pointer to superblock */
/* 该挂载点下面的子挂载点列表 */
struct list_head mnt_mounts; /* list of children, anchored here */
/* 父文件系统的子挂载点的列表节点 */
struct list_head mnt_child; /* and going through their mnt_child */
int mnt_flags;
/* 4 bytes hole on 64bits arches */
/* 挂载的设备,如/dev/dsk/hda1 */
const char *mnt_devname;
/* 虚拟文件系统命名空间中的链表节点 */
struct list_head mnt_list;
struct list_head mnt_expire; /* link in fs-specific expiry list */
struct list_head mnt_share; /* circular list of shared mounts */
struct list_head mnt_slave_list;/* list of slave mounts */
struct list_head mnt_slave; /* slave list entry */
struct vfsmount *mnt_master; /* slave is on master->mnt_slave_list */
/* 所在的虚拟文件系统命名空间*/
struct mnt_namespace *mnt_ns; /* containing namespace */
int mnt_id; /* mount identifier */
int mnt_group_id; /* peer group identifier */
/*
* We put mnt_count & mnt_expiry_mark at the end of struct vfsmount
* to let these frequently modified fields in a separate cache line
* (so that reads of mnt_flags wont ping-pong on SMP machines)
*/
atomic_t mnt_count;
int mnt_expiry_mark; /* true if marked for expiry */
int mnt_pinned;
int mnt_ghosts;
#ifdef CONFIG_SMP
int *mnt_writers;
#else
int mnt_writers;
#endif
};
更多推荐


所有评论(0)